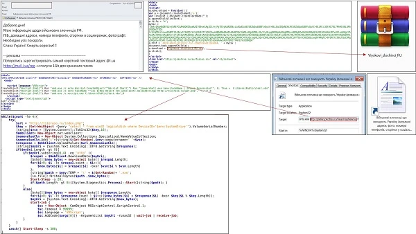
Не відкривайте електронних листів з темою «Інформація щодо військових злочинців РФ»

Урядова команда реагування на комп’ютерні надзвичайні події України CERT-UA, яка працює при Держспецзв’язку, попереджає про розповсюдження серед держорганів небезпечних електронних листів з темою «Інформація щодо військових злочинців РФ».
Електронний лист містить HTML-файл «Військові злочинці РФ.htm», відкриття якого призведе до створення на комп'ютері RAR-архіву «Viyskovi_zlochinci_RU.rar». Згаданий архів містить файл-ярлик «Військові-злочинці що знищують Україну (домашні адреси, фото, номера телефонів, сторінки у соціальних мережах).lnk». Його відкриття призведе до того, що зловмисники отримають віддалений доступ до комп'ютера жертви.

Будьте пильними! Ворог веде підлу війну й на інформаційному фронті.
Джерело: ФБ-сторінка НАДС
Колего, редакція Експертус Кадри продовжує працювати для Вас в умовах війни.
Передплатіть зі знижкою 50% на пів року Вища школа кадровика або експертно-правову систему «Експертус Кадри. Будьте певні, що матимете відповіді на всі робочі запитання не лише під час воєнного стану, а й після Перемоги!
Відновлюємо економіку України разом 

Дізнайтеся кому саме надається додаткова відпустка, які умови її отримання, а також тривалість та особливості перенесення.
Закон України «Про державну службу» від 10.12.2015 № 889-VIII (далі — Закон № 889) передбачає такі поняття, як «категорії посад державної служби» та «ранги державних службовців». Насправді, таке нормативно-правове закріплення є досить позитивним досвідом, адже дозволяє не тільки розмежовувати рівень відповідальності різних посадовців, але і сприяє тенденції просування по службі
Служба управління персоналом державного органу приділяє чимало часу роботі з особовими справами державних службовців. Щоб заощадити час кадровикам, ми підготували перелік документів та порядок ведення особових справ держслужбовців.
Автобіографія — це документ-життєпис, який особа складає сама про себе. Як правильно написати автобіографію? У якій послідовності? Дізнайтеся зі статті. У пригоді стане бланк автобіографії та зразок написання для держслужбовця
НАДС востаннє змінювало форму особової картки державного службовця у червні 2020 року. Однак особова картка держслужбовця, нова форма якої міститься у статті, до цього часу викликає низку питань. Як заповнювати особову картку держслужбовця? Що має містити заповнена особова картка державного службовця? Відповіді шукайте у статті.